728x90
반응형
SMALL
- Java 응용 프로그램 프로파일 링 도구
- Java Development Kit (JDK)에 번들로 제공
1. 다운로드 경로 : https://visualvm.github.io/download.html
VisualVM: Download
First Steps Unzip the downloaded archive. The archive already contains the top-level visualvm directory. Start VisualVM by invoking the binary appropriate for your OS:visualvm\bin\visualvm.exe or visualvm/bin/visualvm You may provide additional options to
visualvm.github.io
2. 실행 방법
- visualvm 압축 푼 폴더로 이동 후 아래 명령어 실행
- 명령어 : visualvm.exe --jdkhome “jdk 설치 경로”
| D:\heap_dump\visualvm\visualvm_2110\bin> visualvm.exe --jdkhome "C:\Program Files\OpenLogic\jdk-17.0.12.7-hotspot" |

- jdk 설치시 기본적으로 설치 되어 있으니 사용하면 됨
| C:\Program Files\Java\jdk1.8.0_202\bin> jvisualvm.exe --jdkhome "C:\Program Files\Java\jdk1.8.0_202" |

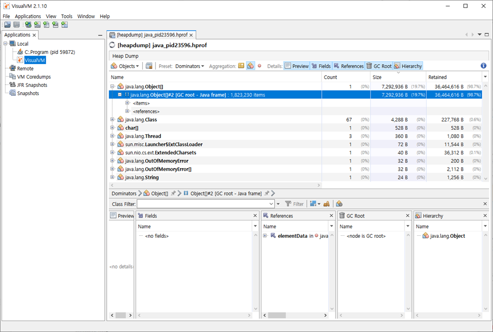
3. Dump 파일 로드
- Java_id23596.hprof 파일 로드

- Object[1823230]가 생성되었는 것 확인

4. 온라인 프로파일링
- 어플리케이션 실행을 하게 되면 Local 트리 밑에 어플리케이션 명으로 생성이 됨
- 모니터링 탭을 클릭하여 CPU, Memory, Classes, Threads를 실시간으로 체크 할 수 있음

728x90
반응형
LIST
'JAVA' 카테고리의 다른 글
| [Class 파일] class명에 $는 뭘까요? (2) | 2024.10.07 |
|---|---|
| [JDK] OpenJDK와 OracleJDK는 어떻게 다른가? (4) | 2024.10.06 |
| [JVM] Java Virtual Machine (0) | 2024.09.22 |
| [OOM] Out Of Memory 분석 방법(with JProfiler(유료)) (2) | 2024.09.22 |
| [OOM] Out Of Memory 분석 방법(with MAT) (0) | 2024.09.20 |